文章最后更新时间:2026-03-10 16:43:39
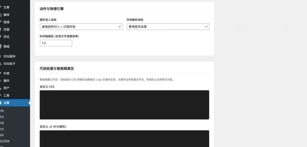
这是一款可上传自己的logo之后可快速定制一个动态的svg图,还是比较不错的,不会制作动态LOGO,介于AI的强大,写了这么一个LOGO插件,高度模块化设置,所有显示都能自定义设置,内设几种动效,不满意可以自定义设置动效,喜欢的自行部署吧!
![图片[1] - WordPress插件 - 自定义Logo插件](https://www.tfbkw.com/wp-content/uploads/2026/03/20260310164223735-1-1024x488.webp)
![图片[2] - WordPress插件 - 自定义Logo插件](https://www.tfbkw.com/wp-content/uploads/2026/03/20260310164229605-2-1024x489.webp)
插件下载
文章很赞,支持一下吧~ 还没有人为TA充电
为TA充电
© 版权声明 All Rights Reserved
THE END

文章最后更新时间:2026-03-10 16:43:39
这是一款可上传自己的logo之后可快速定制一个动态的svg图,还是比较不错的,不会制作动态LOGO,介于AI的强大,写了这么一个LOGO插件,高度模块化设置,所有显示都能自定义设置,内设几种动效,不满意可以自定义设置动效,喜欢的自行部署吧!
![图片[1] - WordPress插件 - 自定义Logo插件](https://www.tfbkw.com/wp-content/uploads/2026/03/20260310164223735-1-1024x488.webp)
![图片[2] - WordPress插件 - 自定义Logo插件](https://www.tfbkw.com/wp-content/uploads/2026/03/20260310164229605-2-1024x489.webp)
暂无评论内容