文章最后更新时间:2025-11-08 01:28:28
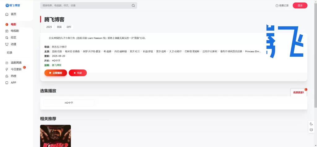
这是一款苹果CMS的自适应2.0影视模版,这一款你的苹果cms是老板的cms版本,提示语法错误的问题,联系适配,不过还是建议使用新版,腾飞简单的测试了,喜欢的自行部署吧!
![图片[1] - 苹果CMS模版 - MXone Pro自适应2.0影视模版](https://www.tfbkw.com/wp-content/uploads/2025/11/20251108011940409-1-1024x475.webp)
![图片[2] - 苹果CMS模版 - MXone Pro自适应2.0影视模版](https://www.tfbkw.com/wp-content/uploads/2025/11/20251108011944818-2-1024x475.webp)
![图片[3] - 苹果CMS模版 - MXone Pro自适应2.0影视模版](https://www.tfbkw.com/wp-content/uploads/2025/11/20251108011950395-6-1024x475.webp)
![图片[4] - 苹果CMS模版 - MXone Pro自适应2.0影视模版](https://www.tfbkw.com/wp-content/uploads/2025/11/20251108011957257-3-1024x475.webp)
![图片[5] - 苹果CMS模版 - MXone Pro自适应2.0影视模版](https://www.tfbkw.com/wp-content/uploads/2025/11/20251108012002459-4-1024x475.webp)
安装说明
- 将模板安装压缩包上传到苹果cms程序根目录下解压覆盖即可 【或者将mxtheme放置根目录然后将mxpro目录文件放置template文件中】
- 苹果cms后台-系统-网站参数配置-网站模板-选择mxpro模板目录填写html
- 网站模板选择好之后一定要先访问前台,然后再进入后台设置
- 主题后台地址:
MxPro主题,/admin.php/admin/mxpro/mxproset admin.php改成你登录后台的xxx.php- 首页幻灯片设置视频推荐9,自行后台设置
- 追剧周表在视频数据中,节目周期添加周一至周日自行添加,格式:一,二,三,四,五,六,日
模板升级教程
适用于之前购买过优化版模板使用过, 及注意事项
- 必须删除此三个文件才可以升级成功,不然无法生效
application/admin/controller//Mxpro.phpapplication/admin/view/system/mxprocms.htmlapplication/extra/mxprost.php- 删除
/template目录下的旧版 mxpro 主题,随便选择一个默认主题应用一下, - 然后上传新版的安装包至根目录解压接口
- 网站模板选择好之后一定要先访问前台,然后再进入后台设置
苹果CMS手册
本站所有资源仅供学习与参考,禁止恶意使用本站资源搭建或从事违法行为,一律用于者承担。
主题下载
文章很赞,支持一下吧~ 还没有人为TA充电
为TA充电
© 版权声明 All Rights Reserved
THE END




























暂无评论内容