文章最后更新时间:2025-09-08 17:43:24
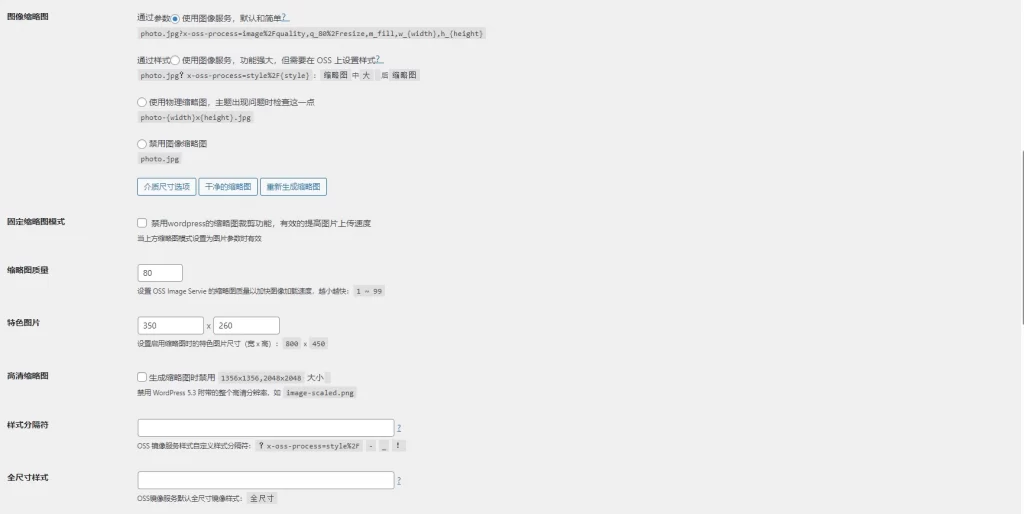
关于网站内容储存在服务器还是第三方储存已经是老生常谈的问题了,也有很多人在问我子比主题能不能用第三方储存,我一直在用OSS upload这一款插件,很多年了,很成熟稳定,但是这一款插件也有很多年没有跟新了,虽然也不要更新什么,我这里分享一个我优化后的插件,如果你也用了阿里云OSS,可以直接下载使用!
![图片[1] - WordPress插件 - OSS-Upload储存桶插件_优化版](https://www.tfbkw.com/wp-content/uploads/2025/09/20250908174143881-1-1024x514.webp)
![图片[2] - WordPress插件 - OSS-Upload储存桶插件_优化版](https://www.tfbkw.com/wp-content/uploads/2025/09/20250908174148457-2-1024x518.webp)
![图片[3] - WordPress插件 - OSS-Upload储存桶插件_优化版](https://www.tfbkw.com/wp-content/uploads/2025/09/20250908174150531-3-1024x676.webp)
插件下载
文章很赞,支持一下吧~ 还没有人为TA充电
为TA充电
© 版权声明 All Rights Reserved
THE END




























暂无评论内容